Welcome to Informfully (GitHub & Website)! Informfully is an open-source reproducibility platform for content distribution and user experiments.
To view the full documentation, please visit Informfully at Read the Docs. It is the combined documentation for all code repositories.
Links and Resources: GitHub | Website | X | Documentation | DDIS@UZH | Google Play | App Store
Note: Our GitHub repositories allow you to run your own instance of Informfully. If you would like to use Informfully, a cloud service hosted at the University of Zurich, please contact us. Free demo accounts available upon request: info@informfully.ch
Find out more in the Online Documentation and create your own instance by deploying the Platform Repository.
The following installation instructions are an abbreviated version for quickly getting you set and ready. You can access the full Scrapers documentation here.
# Download the source code
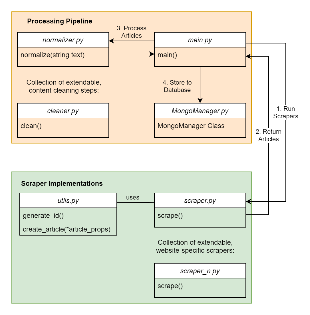
git clone https://github.com/Informfully/Scrapers.gitInformfully is complemented by a dedicated content scraper. The entire content scraper pipeline is written in Python and uses MongoDB for persistent storage of news items. All you need to do is run and add a scraper to the scraper package and call it in main.py. You can also find sample implementations in this folder.
The individual scraper modules (called scrape.py or scrape_n.py) are required to implement a scraping function scrape(). The scraper consists of two main parts. The first part contains the scraper implementations that enable the collection and scraping of online resources. The second part is the processing pipeline for text normalization, cleaning, and subsequent steps before storing them in the database.
If you use any code or data from this repository in a scientific publication, we ask you to cite the following papers:
-
Informfully - Research Platform for Reproducible User Studies, Heitz et al., Proceedings of the 18th ACM Conference on Recommender Systems, 2024.
@inproceedings{heitz2024informfully, title={Informfully - Research Platform for Reproducible User Studies}, author={Heitz, Lucien and Croci, Julian A and Sachdeva, Madhav and Bernstein, Abraham}, booktitle={Proceedings of the 18th ACM Conference on Recommender Systems}, pages={660--669}, year={2024}, publisher={ACM New York, NY, USA}, url={https://doi.org/10.1145/3640457.3688066} } -
Deliberative Diversity for News Recommendations - Operationalization and Experimental User Study, Heitz et al., Proceedings of the 17th ACM Conference on Recommender Systems, 813–819, 2023.
@inproceedings{heitz2023deliberative, title={Deliberative Diversity for News Recommendations: Operationalization and Experimental User Study}, author={Heitz, Lucien and Lischka, Juliane A and Abdullah, Rana and Laugwitz, Laura and Meyer, Hendrik and Bernstein, Abraham}, booktitle={Proceedings of the 17th ACM Conference on Recommender Systems}, pages={813--819}, year={2023}, publisher={ACM New York, NY, USA}, url={https://doi.org/10.1145/3604915.3608834} } -
Benefits of Diverse News Recommendations for Democracy: A User Study, Heitz et al., Digital Journalism, 10(10): 1710–1730, 2022.
@article{heitz2022benefits, title={Benefits of diverse news recommendations for democracy: A user study}, author={Heitz, Lucien and Lischka, Juliane A and Birrer, Alena and Paudel, Bibek and Tolmeijer, Suzanne and Laugwitz, Laura and Bernstein, Abraham}, journal={Digital Journalism}, volume={10}, number={10}, pages={1710--1730}, year={2022}, publisher={Taylor \& Francis, UK}, url={https://doi.org/10.1080/21670811.2021.2021804} }
You are welcome to contribute to the Informfully ecosystem and become a part of our community. Feel free to:
- Fork any of the Informfully repositories.
- Suggest new features in Future Release.
- Make changes and create pull requests.
Please post your feature requests and bug reports in our GitHub issues section.
Released under the MIT License. (Please note that the respective copyright licenses of third-party libraries and dependencies apply.)



